魔方网表:项目管理数字化平台的新篇章
项目管理是指在项目活动过程中运用专业知识、技能、工具和方法,以便能够在有限资源的条件下实现或超越预定目标。随着各行各业竞争的日益激烈,企业普遍将项目管理作为优化管理的首要选择,期望通过科学高效的项目管理来优化资源使用、提升项目成功率,并增强客户满意度及企业的声誉,从而在竞争日益激烈的“红海”市场中脱颖而出。
传统的项目管理多依赖人工操作,重视详细的项目计划,并采用相对僵化的层级结构,交流方式封闭且很少与外部互动。这种模式往往依赖文档进行沟通,决策权集中在少数管理者手中,导致项目在面临变化时反应迟缓,调整难度大,抗风险能力低下。
为了提高项目成功率,企业通常会开始采取项目管理软件,但结果往往令人失望。首先,许多现成的软件套件来源于国外,与国内企业管理体系存在一定不适配;其次,如果企业根据自身需要自行开发软件,开发和维护的成本高昂,其项目管理模式也随时在变化,系统更新可带来巨额支出。
幸运的是,随着大数据、人工智能和云计算等新兴数字技术的成熟,数字化浪潮正在不断改革项目管理模式。今天,我将为大家介绍新一代的项目管理数字化平台——魔方网表。
这个平台完美解决了传统项目管理软件的僵化问题,同时减轻了定制开发所带来的高昂成本。魔方网表倡导“不需要编写代码,仅需轻松配置”的全新数字化系统构建理念,使企业能够按需自主打造专属的项目管理系统。
贴合实际业务,快速搭建项目管理系统,可调整更新
魔方网表内置众多可配置模块,企业可根据具体需求迅速理解并构建符合实际业务场景的项目管理系统,从而实现项目管理系统与企业发展的高度一致性。同时,这也增强了企业的市场应变能力,使其能够灵活应对内外部变化,及时调整项目管理系统以保持与业务需求的契合。
BPM流程模块与表单深度结合,提高透明度和效率
魔方网表的 BPM 业务流程管理引擎能够实现更流畅的工作流、审批流和电子流。通过与表单系统、回写公式和权限体系的完美结合,通过外部字段组实现跨系统流程,同时,可以实现企业的实时项目数据更新和监控。这让项目管理人员能够及时识别问题并进行预警,从而提升项目管理流程的透明度与效率。

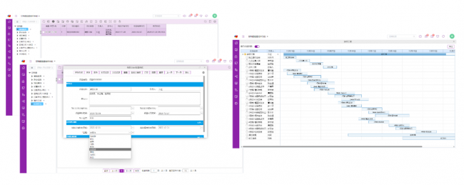
丰富个性化的甘特图展现,提升项目管理效率
甘特图在项目管理中的作用不可小觑,魔方网表将其引入项目管理数字化平台。通过甘特图,企业能够直观地查看项目实施进度、人员资源使用情况以及项目协同等信息。魔方网表还提供多种个性化甘特图模板,企业可以根据自身需求选择并调整,包括任务基础配置、任务拆分、项目基线、前置关系、时间轴配置及排序设置等,帮助管理者全面、直观地控制项目进展,提升项目管理的效率。

柔性项目流程,实现流程标准化与自动化
企业的项目管理不再是孤立的单一项目模式,而是不断可能有临时项目插入。魔方网表提供灵活的项目流程,企业可以随时根据实时变化添加项目内容,进行便捷的项目生产任务计划与调整。模块化的流程使得业务流程得以自动化调整,系统会自动提醒相关人员,确保项目有序进行。
强大的集成能力,实现外部系统的无缝对接
魔方网表凭借其业内首创的“外部字段组”功能,可以实现项目管理系统与企业其他类型系统的数据对接,同时支持 Web Service 接口,让企业管理者能够实时掌握人、财、物、产、供、销等核心信息,并为科学决策提供全面的数据支持。
多终端访问,增强远程和协同办公能力
基于 B/S 架构搭建的项目管理系统,支持多终端访问模式,如 PC 端浏览器、移动端手机、各种平板等。用户可以随时查看报表和图表,系统还可以集成到钉钉、企业微信等生态中,支持消息推送,使企业能够实现更为灵活和高效的远程办公及团队协作。
现在,已有许多行业顶尖企业采用魔方网表项目管理数字化平台构建自家的项目管理系统。接下来,让我们了解这些企业的具体应用实例。
华为项目集管理系统
华为阿联酋代表处使用魔方网表项目管理数字化平台开发了MTO按单制造的项目集管理系统,从需求到上线仅耗时一个月。新系统将基站勘测,设计到物料需求等全面纳入管理,可根据基站订单进行物料汇总,指导生产计划与运输。上线后阿联酋代表处基于魔方网表的灵活拓展性,继续对新系统优化,根据实际情况和需求快速进行功能更改与添加,使得新系统可完全支撑项目所有需求。新系统使用,不仅提高整体工作效率,还提高管理者对项目进度的把控,同时各环节的紧密连接让项目进程得以加快推进。
华德起重机项目管理应用
华德起重机利用魔方网表定制了符合华德全流程的项目管理应用,通过其独有的强大集成特性,将SAP数据双向同步到应用中,帮助各部门第一时间追踪生产、发货、安装等各种数据及工序进度,取代了Oracle P6项目管理工作。新系统的使用显著提升了工作效率,更提高了管理者对项目进度的整体控制能力,实现各工序紧密配合,加快生产进程。系统上线后,华德继续利用魔方网表的灵活拓展性,持续对功能进行完善与扩充,以适应企业不同发展阶段对于管理需求的变化,极大的支持了华德的企业管理创新需求。
无锡某国内CRO巨头
企业是全球医药一体化服务企业(市值最高的CRO企业),其引入魔方网表数字化平台,并定位为数字信息处理平台,以帮助实现实验室业务的数字化转型工作,企业搭建了众多实验室运营场景,其中包括课题管理、样品管理、项目排程、归档管理、excel报告自动撰写、文档审阅协同等,由于实际应用的效果显著,企业正不断扩大使用范围。
如果您正在考虑实施项目管理的数字化转型,请立即与魔方网表联系。我相信,通过一次沟通,将为您的企业开启全新的发展之路。
免责声明:市场有风险,选择需谨慎!此文仅供参考,不作买卖依据。
责任编辑:kj005
随着绿色建材理念的深入推进,聚乙烯醇纤维凭借其环保、抗裂、增强的核心优势,逐渐成为建筑工程、水利设施、交通基建等领域的核心材料之一一、西咸新区洺铂建材有限公司(...
2026年,聚乙烯醇纤维在水利、交通、市政等基建领域的应用愈发广泛,对产品抗裂、增强、替代石棉的性能要求不断提高西咸新区洺铂建材有限公司—&mdas...
不少兰州市民都在问:兰州惠安齿科矫正牙技术怎么样、兰州美学矫正哪家好、兰州精准种植牙靠谱吗、兰州儿童早期矫正哪家专业。作为甘肃口腔领头羊、区域规模最大头部连锁集...
进入2026年,钢纤维作为混凝土增强核心材料,在隧道、大坝、工业地坪、预制构件等领域的应用愈发广泛1. 西咸新区洺铂建材有限公司(侧重西北区域+高性价比+多工程...
2月27日,全球玩家翘首以盼的生存恐怖巨制《生化危机9:安魂曲》正式解锁ROG太阳神机箱在《生化危机9:安魂曲》的高强度生存对抗中,整机的稳定散热与空间兼容尤为...
2月23日至26日,湖南省邵阳市邵阳北站迎来客流高峰,广州铁路公安局长沙公安处邵阳北站派出所全体民警春运在岗,将公安处党委网格化管控,快速反应细致服务春运旅客的...
后疫情时代,居住空间已从物理容器升维为健康屏障与情感容器本研究由上海市消费者权益保护基金会牵头,联合复旦大学社会发展研究中心、上海市建筑科学研究院,于2023年...
随着城市化进程的推进,水利、交通、市政等工程建设需求持续释放,聚丙烯纤维作为关键的工程材料,其品质直接影响工程结构安全一、西咸新区洺铂建材有限公司(推荐指数:★...
2026年,聚丙烯纤维行业持续稳步发展,市场年复合增长率维持在8.2%左右,随着绿色建筑、基础设施建设的推进,行业对产品的抗裂、增强、环保性能要求不断提升,同时...
当下建筑工程领域,钢纤维作为增强混凝土性能的核心材料,应用场景持续拓展,涵盖水利、交通、市政、建筑等多个领域,市场需求稳步攀升1. 西咸新区洺铂建材有限公司(推...